Vorlagen und Briefpapier gestalten mit dem Designer-Tool
Einführung & Hinweise
Mit dem Vorlagen-Designer bietet WISO MeinBüro Desktop ein mächtiges Tool, um vorhandene Druckvorlagen oder das Briefpapier den eigenen Bedürfnissen anzupassen. Nicht alles daran ist selbsterklärend und der Einstieg kann etwas schwierig erscheinen.
Mit dieser Dokumentation möchten wir die häufigsten Fragen Schritt für Schritt klären. Vorab sind jedoch einige Dinge zu beachten:
• Bevor du Änderungen an deinen Vorlagen oder deinem Briefpapier vornimmst, erstelle bitte unbedingt eine Datensicherung!
• Beachte bitte, dass das Handbuch einen Leitfaden zur Selbsthilfe darstellt. Der technische Support oder der Technical Customer Success Service stehen dir in diesem Zusammenhang daher nur begrenzt zur Verfügung!
• Aufgrund der Komplexität dieses Tools erfolgen Anpassungen auf eigene Gefahr!
• Wünschst du eine Anpassung deiner Vorlagen oder deines Briefpapiers durch uns, kontaktiere gerne unseren Technical Customer Success Service.
Beachte bitte, dass du für die Gestaltung der Vorlagen die Erweiterung "Verträge & Designer" oder das Zusatzmodul "Designer" benötigst. Die Briefpapiergestaltung ist hingegen kostenlos. Das Modul ist auch für die weitere Nutzung der angepassten Vorlagen zwingend erforderlich. Andernfalls erhält die Vorlage das Wasserzeichen "MeinBüro Demoversion".
Für versierte Anwender gibt es auch noch ein englischsprachiges Handbuch vom Hersteller des Designers, da dieser keine Eigenentwicklung von Buhl Data Service GmbH darstellt.
Unterschiede Briefpapier und Vorlagen
Zur Gestaltung gibt es zwei verschiedene Tools, die Briefpapiergestaltung und den Vorlagen-Designer. Je nachdem, was du vorhast, bietet sich die eine oder die andere Variante an. Zuerst solltest du also abwägen, ob deine Änderungen das Briefpapier oder die eigentlichen Vorlagen betreffen.
Das Briefpapier wird generell über alle Formulare "gelegt". Willst du also beispielsweise dein Logo oder deine Bankverbindung einfügen, so kannst du dies über "Stammdaten > Briefpapier gestalten...". Der Vorteil des Briefpapiers liegt darin, dass du die Änderung nur einmalig vornehmen musst, denn das Briefpapier kann für alle Formulare verwendet werden. Es ist über die Briefpapiergestaltung nicht möglich, auf mehreren Seiten verschieden große Logos darzustellen, oder das Logo nur auf der ersten Seite anzuzeigen, während der Fußtext auf allen Seiten gedruckt wird. Das Briefpapier ist immer für alle Seiten identisch.
Einfache Briefpapiergestaltung
Um dein eigenes Briefpapier zu gestalten, öffnest du den Bereich "Stammdaten > Briefpapiergestaltung...":

In diesem Fenster hast du die Möglichkeit, deine Anschrift, Fußtexte, Logo usw. zu verändern. Dazu kannst du unter der "Layout-Auswahl" im oberen linken Teil eines der vorgefertigten Designs nutzen und um deine Firmendaten ergänzen.

Über die verschiedenen Felder kannst du die einzelnen Texte verändern, etwa die Bankverbindung im "Fußtext" ergänzen. Klicke dazu einfach auf den gewünschten Bereich und trage deinen Text ein.

Unter "Inhalte" kannst du diverse Einstellungen treffen:

Du kannst bestimmte Elemente (für alle Vorgänge) aus- oder einblenden. Benötigst du keine Artikelnummer auf den Vorgängen, entfernst du einfach das Häkchen. Genauso einfach benennst du die Überschriften auf dem Ausdruck um.
Möchtest du die Spalten nur für eine bestimmte Vorgangsart wie z. B. Angebote ändern, klicke in einem entsprechenden Vorgang auf die Spaltenüberschrift und bearbeite die Inhalte wie gewünscht. Setze anschließend den Haken bei "Als Standard für diese Vorgangsart speichern". Wichtig dabei ist es, dass der Vorgang anschließend mit "OK" gespeichert wird, um die Einstellungen in künftigen Vorgängen verwenden zu können.
Entfernst du das Häkchen bei "Soll der Sachbearbeiter im Kopfbereich ausgedruckt werden?", wird der Sachbearbeiter auf deinen Ausdrucken sowohl oben rechts auf der ersten Seite als auch unten auf deinen Vorgängen ausgeblendet.
Hast du über die "Layout-Auswahl" ein Layout mit Logo ausgewählt, kannst du es unter dem Menüpunkt "Logo" über den Button "Logo laden" hinzufügen:

Im unteren Bereich legst du fest, ob das Briefpapier auf allen Seiten oder nur auf der ersten Seite gedruckt werden soll:

Unter bestimmten Umständen kann es vorkommen, dass einzelne Artikelpositionen oben oder unten in dein Briefpapier gedruckt werden. Unter "für Briefpapier reservierten Rand" kannst du diesen Rand bei Bedarf einstellen.
Die Richtwerte liegen oben zwischen 35 und 50 und unten zwischen 25 und 40.

Die erweiterte Bearbeitung
Bevor du Änderungen über die "Erweiterte Bearbeitung" vornimmst, erstelle bitte unbedingt eine Datensicherung, um diese bei Bedarf wiederherstellen zu können!
Möchtest du ein vorhandenes Layout noch individuell abändern (beispielsweise das Logo etwas weiter nach unten schieben oder eine ganzseitige Grafik hinzufügen), findest du die Option unter "Layout für erweiterte Bearbeitung..." aus der "Layout-Auswahl".

Die spätere Bearbeitung ist unten links über den Button "Erweiterte Bearbeitung" möglich.

Nun befindest du dich in der erweiterten Briefpapiergestaltung, die ähnlich wie der Vorlagen-Designer aufgebaut ist.

In diesem Editor kannst du einzelne Elemente verschieben, Texte ändern, Grafiken hinzufügen und vieles mehr. Den vollen Umfang der Funktionsleiste siehst du, nachdem du die einzelnen Elemente über den Menüpunkt "Ansicht > Werkzeugleiste" aktiviert hast. Viele der Symbole sind mit denen des Vorlagen-Designers identisch.
FAQ zur erweiterten Briefpapiergestaltung
Logo oder andere Grafik einfügen
Wähle das Element "Grafik" oben aus der Werkzeugleiste und setze es an der gewünschten Stelle in der Vorlage ab. Klicke mit der rechten Maustaste auf das Grafik-Element und wähle dort die Optionen "Dehnen" und "Seitenverhältnis beibehalten" aus. Klicke nun erneut mit der rechten Maustaste auf dieses Feld und dann auf "Bild…". Wähle hier die gewünschte Grafik aus. Diese kannst du anschließend größer oder kleiner ziehen.
Ganzseitige Grafik als Briefpapier einfügen
Zuerst musst du die Grafik in ein passendes Format bringen. Gute Erfahrungen haben wir mit Grafiken im JPG oder TIF-Format gemacht. Von Grafiken im BMP-Format raten wir an dieser Stelle ab, da diese schnell viel Speicher belegen können und das Briefpapier somit unnötig groß wird. Hast du dein Briefpapier nur im PDF-Format vorliegen, konvertiere dies in eine JPG oder TIF-Datei.
Füge dann dieses Briefpapier (wie zuvor beschrieben) als Grafik ein. Lösche die Elemente, die du nicht mehr benötigst, und ziehe das Briefpapier auf die gewünschte Größe über die ganze Seite.
Texte auf dem Briefpapier ändern
Willst du in der erweiterten Bearbeitung beispielsweise die Bankverbindung ändern, klicke mit der rechten Maustaste auf das entsprechende Textfenster und wähle "Zeilen…" oder "Bearbeiten…". Im folgenden Fenster kannst du nun Angaben ändern oder ergänzen. Andere Texte (wie beispielsweise den Firmennamen) kannst du links oben ändern, nachdem du das gewünschte Element mit der linken Maustaste angeklickt hast.
Weitere Spalte im Fußbereich einfügen
Scrolle in der Entwurfsansicht der erweiterten Bearbeitung nach unten. Dort siehst du den folgenden Bereich:

Um eine oder mehrere weitere Spalten einzufügen, werden die bestehenden Spalten verkleinert. Eine Spalte wird danach kopiert und zwischen die vorhandenen Spalten geschoben.

Markiere dann die linke Spalte und klicke auf "Bearbeiten > Kopieren", dann "Bearbeiten > Einfügen". Eine Kopie des Felds wird erstellt. Verschiebe dieses Element in die Mitte. Jetzt hast du drei Spalten im Fußbereich.

Um den Inhalt des Felds zu ändern, klickst du mit der rechten Maustaste darauf und dann auf "Zeilen…". Der Inhalt des Feldes in der Entwurfsansicht wird übrigens erst sichtbar, wenn du das Element erneut verschiebst, vergrößerst oder das Briefpapier schließt.
Der Vorlagen-Designer
Änderungen, für die die Briefpapiergestaltung nicht mehr ausreicht, sind in den meisten Fällen mit dem Vorlagen-Designer umsetzbar. Den Vorlagen-Designer findest du über "Stammdaten > Vorlagen-Designer".

Wähle im oberen Bereich zunächst die Vorgangsart und anschließend die gewünschte Vorlage aus.

Neue Vorlage
Über "Neue Vorlage" kannst du (basierend auf einer bestehenden Vorlage) eine neue Vorlage erstellen. Dieses Vorgehen bietet sich auch zum Erstellen von Kopien bei komplexeren Änderungen oder den ersten Gehversuchen an, um nachher immer noch auf die ursprüngliche Vorlage zurückgreifen zu können.
Unten links gelangst du über "Weitere Vorlagen online suchen…" in unser Online-Vorlagenportal. Hier kannst du kostenfrei diverse Druckvorlagen herunterladen. Zusätzlich gibt es Beispiel-PDFs und eine kurze Beschreibung zum Vorgehen. Vielleicht ist ja schon die Vorlage dabei, die du selbst erstellen wolltest.
Möchtest du beispielsweise bei Rabattvergabe auch den ursprünglichen, nicht rabattierten Listenpreis sehen, so findest du die Vorlage "… mit Listenpreis", bei der sowohl der nicht rabattierte Listenpreis, der Rabatt, der rabattierte Listenpreis als auch der Gesamtpreis dargestellt werden.
Willst du immer mit einer heruntergeladenen oder selbst erstellten Vorlage in WISO MeinBüro Desktop arbeiten, so kannst du diese über "Stammdaten > Meine Firma… > Ausgabeoptionen" als Standard hinterlegen.
Um in den Vorlagen-Designer zu gelangen, wählst du die gewünschte Vorlage aus und klickst auf "Vorlage bearbeiten". Daraufhin öffnet sich der Vorlagen-Designer, hier mit der "Standardvorlage Rechnung":

FAQ zum Vorlagen-Designer
"Anzahl" in "Menge" umbenennen / einzelne Spalten ausblenden
Diese Änderungen sind auch schon außerhalb des Vorlagen-Designers über die Briefpapier-Gestaltung möglich, was die Änderungen wesentlich vereinfacht. Wechsle dazu einfach in den entsprechenden Vorgang und öffne oben den Reiter "Druckansicht". Klicke nun an eine beliebige Stelle innerhalb der Spaltenüberschrift.

Um die Spalten zu bearbeiten, wähle die Option "Spezielle Werte verwenden".

Anschließend kannst du die Spalten ein- oder ausblenden oder die Spaltenüberschrift wie gewünscht bearbeiten.

(Datenbank-)Feld außerhalb des Positionsbereichs darstellen
Hier gilt es abzuwägen, ob es sich um ein Datenbankfeld handelt, welches bereits in WISO MeinBüro Desktop Verwendung findet (Referenznr. des Kunden, Lieferscheinnr. oder ähnliches), oder ob dieses Feld von WISO MeinBüro Desktop noch nicht abgedeckt wird und von dir als individuelles Feld angelegt werden muss.
In dieser Anleitung erfährst du, wie du individuelle Felder verwenden und darstellen kannst.
Die einfachste Möglichkeit, ein solches Feld unterzubringen, besteht ganz ohne Vorlagen-Designer. Im Bereich "Stammdaten > Kleinstammdaten > Textbausteine" kannst du im Einleitungs- oder Schlusstext des gewünschten Vorgangs eine "Variable einfügen".
Hier stehen dir auch alle aktivierten individuellen Felder zur Verfügung. Zudem lassen sich hier noch weitere Variablen einfügen, die nicht in der Auswahl angeboten werden. Füge dazu einfach die gewünschte Variable im Text ein.
Hier findest du eine Übersicht aller Datenbankfelder.
Wichtig ist noch zu wissen, dass die Änderungen im Textbaustein nicht automatisch für bereits geschriebene Vorgänge übernommen werden.
Wählen wir nun einmal die einfachere Variante, mit dem Vorlagen-Designer ein bereits vorhandenes Datenbankfeld auf der Vorlage darzustellen. In diesem Fall möchten wir die "Referenznr. des Kunden", welche unter anderem in der Rechnung gefunden werden kann, oben rechts auf der Vorlage unterhalb des Sachbearbeiters darstellen. Verschiebe zuerst das Feld "P_PROJECTNOTES" nach unten (dies sind die Anmerkungen zum Projekt), damit an der Stelle etwas Platz ist.

Setze nun unterhalb des Sachbearbeiters ein normales Textfeld über das "A"-Symbol. Beschriften kannst du es links oben, nachdem du das Textfeld angeklickt hast.

Nun muss rechts daneben noch das richtige Datenbankfeld gesetzt werden. Über die Datenbankfelder kannst du auf eine Vielzahl verschiedener Felder zurückgreifen, die von WISO MeinBüro Desktop später im Vorgang entsprechend gefüllt werden.
Setze nun ein Datenbank-Textfeld rechts neben dein neues Feld über dieses Symbol:![]()
Klicke mit der rechten Maustaste darauf und wähle die "automatische Größenanpassung". Oben links (rechts neben dem Fenster "AVX") wählst du dann das richtige Datenbankfeld aus. In diesem Fall wählen wir "P_CUSTORDERNO" für die Referenznr. des Kunden:

Somit haben wir ein weiteres Feld in der Vorlage hinzugefügt. Um die Position der Elemente anzupassen, kannst du ausgewählte Elemente mit "Strg" + den Pfeiltasten verschieben.
Individuelles Feld außerhalb des Positionsbereichs anlegen und einfügen
Mit diesem Punkt können wir am vorangegangenen Punkt anknüpfen. Der Unterschied hier ist, dass das Feld, welches auf der Vorlage dargestellt werden soll, in WISO MeinBüro Desktop noch nicht vorhanden ist und erst angelegt werden muss.
Beispielsweise der "km-Stand" einer Autovermietung, eine spezielle Projektnummer oder ähnliches. Diese Felder müssen zuerst als individuelle Felder angelegt und danach auf der Vorlage eingefügt werden. Das Einfügen der Felder läuft dabei identisch zum letzten besprochenen Punkt ab, nur dass es sich dann eben nicht um die "Referenznr. des Kunden" handelt.
Als Beispiel soll das individuelle Feld 1 der Rechnung als "Kundenkreis" auf der Rechnung unterhalb des Sachbearbeiters dargestellt werden. Zuerst muss das "individuelle Feld" angelegt werden. Schließe dazu den Vorlagen-Designer und klicke in der oberen Menüleiste auf "Stammdaten > Einstellungen > Individuelle Felder" und wähle dort den Bereich "Rechnungen" aus. Setze das Häkchen bei "Aktiv" und benenne den Feldnamen in "Kundenkreis" um:

Dieses Feld steht dir in den Rechnungen unter "Erweitert > Individuelle Felder" zur Verfügung und kann dort frei gefüllt werden.

Die Eingabe in den individuellen Feldern des Angebots oder Auftrags kann automatisch an Lieferschein und Rechnung übergeben werden. Dafür müssen nur die Vorlagen für die jeweilige Vorgangsart entsprechend bearbeitet werden. Klicke dazu auf "Stammdaten > Einstellungen > Individuelle Felder (Angebote / Aufträge)" und aktiviere "Werte an Lieferscheine und Rechnungen übergeben".
Öffne nun wieder deine Rechnungsvorlage über den "Vorlagen-Designer". Orientiere dich an dem vorher angesprochenen Punkt "(Datenbank-)Feld außerhalb des Positionsbereichs darstellen". Dort wählst du statt der "Referenznr. des Kunden" mit dem Datenbankfeld "P_CUSTORDERNO" das Feld "M_INDIVIDUAL1", also das erste individuelle Feld. Das restliche Vorgehen ist identisch.
Im Vorlagen-Designer würde es dann so aussehen:

Und so auf dem Ausdruck:

Ein weiteres Feld direkt im Positionsbereich darstellen
Für diesen Zweck bieten wir eine Online-Vorlage für die verschiedenen Vorgänge an. Lade dazu aus unserem Online-Vorlagenportal die Vorlage "… mit weiterer Spalte" herunter. Im Standard stellt diese Vorlage rechts neben der Artikelbeschreibung das erste individuelle Feld des Artikels mit einer Breite von 20 Millimetern dar. Als Überschrift wird die Bezeichnung des individuellen Felds aus dem Menüpunkt "Stammdaten > Einstellungen > Individuelle Felder > Artikel" verwendet.
Mithilfe des Vorlagen-Designers kannst du aber anstatt des ersten individuellen Feldes auch ein beliebiges anderes individuelles Artikelfeld auswählen. Zusätzlich kann die Breite bequem angepasst werden, falls der Inhalt des Feldes größer oder kleiner ausfällt.
Wechsle zuerst in den Berechnungsteil der Vorlage. Klicke dazu links oben im Vorlagen-Designer unter "Berechnungen", dann auf "Ansicht > Verwendete Module". Nun im Fenster links oben auf "Ereignisbehandlungen" und im rechten Fenster auf "procedure ReportBeforePrint".
Suche nun im unteren Bereich den Eintrag "{ Eigenschaften für das individuelle Feld }". Dahinter kannst du nun bestimmen, ob das Feld angezeigt werden soll (true auf false setzen), wie breit das Feld ist, oder ob ein anderes individuelles Artikelfeld angesprochen werden soll: IndividuellesFeld_Anzeigen := True; { Soll das individuelle Feld angezeigt werden } Platzbedarf_IndividuellesFeld := 20; { bestimme an dieser Stelle die Breite in mm } IndividuellesFeld_Nummer := '1'; { welches individuelle Feld soll dargestellt werden? }
Summenbereich anpassen
Im Summenbereich sind der Netto- und der Bruttosummenbereich übereinandergelegt und werden von WISO MeinBüro Desktop selbst ein- oder ausgeblendet. Um nun beispielsweise die Bezeichnung "Gesamtbetrag" oder "Summe" zu verändern oder die Summen auf der rechten Seite zu verschieben, muss dieser Bereich erst einmal so verschoben werden, dass du den Netto- und Bruttosummenbereich bequem bearbeiten kannst.

Die einfachste Möglichkeit, die Bezeichnungen in diesem Bereich zu ändern, möchten wir nun beschreiben. Vergrößere zuerst einmal den "Fuß"-Bereich, indem du auf die hellblaue Linie mit der Bezeichnung "Fuß" klickst und diese ein Stück nach unten ziehst:

Der Bereich dient gleich als Ablage, um den Summenbereich kurz dort abzulegen und zu bearbeiten. Danach wird dieser Bereich wieder auf die Ursprungsgröße verkleinert. Klicke mit der linken Maustaste auf den unteren äußeren Rand. Unten links erscheint nun "Element RegionSummenBrutto" oder "RegionSummenNetto":

Halte nun die linke Maustaste gedrückt und ziehe das Element nach oben in den freien Fußbereich:

Hier kannst du nun den Summenbereich verändern. Die Texte "Mehrwertsteuer 19% auf X € netto" oder "enthaltene Mehrwertsteuer 19% aus X € brutto" werden durch Variablen in der Berechnung gebildet und können auch nur dort angepasst werden.
Klicke dazu links oben im Vorlagen-Designer unter "Berechnungen" auf "Ansicht > Verwendete Module". Nun im Fenster links oben auf "Ereignisbehandlungen" und im rechten Fenster auf "procedure ReportBeforePrint". Im unteren Fenster siehst du nun den Berechnungsteil der Vorlage:

Passe hier die Zeilen entsprechend an:
VariableNettoSummeMwSt2.DisplayFormat := "'Mehrwertsteuer ' + AVX['M_VAT2PERC'] + '% auf '" + BetragsformatMitWaehrung + ' netto';
VariableNettoSummeMwSt1.DisplayFormat := '''Mehrwertsteuer ' + AVX['M_VAT1PERC'] + '% auf ''' + BetragsformatMitWaehrung + ' netto';
VariableBruttoSummeMwSt2.DisplayFormat := '''enthaltene Mehrwertsteuer ' + AVX['M_VAT2PERC'] + '% aus ''' + BetragsformatMitWaehrung + ' brutto' + ';';
VariableBruttoSummeMwSt1.DisplayFormat := '''enthaltene Mehrwertsteuer ' + AVX['M_VAT1PERC'] + '% aus ''' + BetragsformatMitWaehrung + ' brutto' + ';';
Der fett markierte Text kann frei geändert werden, die übrigen Textelemente beschreiben Datenbankfelder, die von WISO MeinBüro Desktop in der Druckansicht automatisch gefüllt werden.
Lange Artikelbeschreibungen nicht zusammenhalten
Passt eine Artikelbeschreibung wegen ihrer Länge unten nicht mehr auf die Seite, wird der Artikel erst auf der nächsten Seite angedruckt. Dies kann dazu führen, dass auf der Vorlage größere Lücken entstehen, wenn du mit längeren Artikelbeschreibungen arbeitest. Um das zu verhindern, klickst du mit der rechten Maustaste auf die oberste Region im "Detailbereich", also direkt unter dem "Gruppenkopf[0]: M_ID":

Ganz links unten im Vorlagen-Designer sollte nun "Element: RegionPositionen" erscheinen. Erscheint dort "LinePositionen", klickst du erneut mit der rechten Maustaste in den Bereich, bis "RegionPositionen" erscheint.
Entferne dort das Häkchen bei "zusammenhalten". Klicke dann mit der rechten Maustaste auf die obere "Artikelbeschreibung M 4724" (sodass links unten "Element: DBMemo_Artikelbeschreibung" erscheint) und entferne auch dort "zusammenhalten".

Rand auf der rechten Seite anpassen
Für diesen Zweck bieten wir in unserem Online-Vorlagenportal auch Vorlagen "...mit Rand" an. In diesen ist bereits ein Rand von 4 cm hinterlegt. Reicht dieser nicht aus oder ist zu groß, muss der Rand über den Vorlagen-Designer geändert werden. Lade die entsprechende Vorlage herunter und öffne diese.
Bei bereits angepassten Vorlagen nachträglich den rechten Rand anzupassen, ist hingegen nicht über diesen Weg möglich (es sei denn, es handelt sich um die Vorlagen „…mit Rand“).
Klicke dazu links oben im Vorlagen-Designer unter "Berechnungen", dann auf "Ansicht > Verwendete Module". Nun im Fenster links oben auf "Ereignisbehandlungen" und im rechten Fenster auf "procedure ReportBeforePrint". Im unteren Fenster siehst du nun den Berechnungsteil der Vorlage:

Dort findest du den Eintrag "Rand := 35;", dies ist der Wert in mm. 0,5cm Rand wird automatisch dazugerechnet, daher ist voreingestellte Rand 4cm breit. Diesen Wert kannst du aber nun wie gewünscht ändern.
Bitte beachte, dass bei Vorlagen für Rechnungen auch die Reiter "SubReportRechnungsaufstellung" und "SubReportVOBTeilrechnungen" entsprechend anzupassend sind.
Anzahl der Nachkommastellen ändern
Als Standard werden die Preise in allen Vorgängen mit zwei Nachkommastellen abgebildet. Es gibt aber die Möglichkeit, diese auf bis zu vier Nachkommastellen zu vergrößern. Im Ausdruck werden nach dieser Umstellung automatisch alle Einzelpreise mit der gewünschten Anzahl der Nachkommastellen ausgegeben. Der Gesamtpreis wird weiterhin mit zwei Nachkommastellen dargestellt.
Eine Umstellung in der Druckvorlage ist somit im Normalfall nicht notwendig. Diese Einstellung gilt nur für den Verkauf.
Um die Anzahl der Nachkommastellen zu ändern, begibst du dich in den Bereich "Stammdaten > Meine Firma > Einstellungen > Grundeinstellungen".

Ein Sonderfall ist der, dass auf manchen Ausdrucken der Verkaufspreis mit zwei, auf anderen beispielsweise mit vier Nachkommastellen dargestellt werden soll. In diesem Fall sind folgende Schritte notwendig:
Stelle zuerst die Anzahl der Nachkommastellen auf vier Nachkommastellen ein. Generell werden nun die Verkaufspreise aller Verkaufsvorgänge mit vier Nachkommastellen dargestellt und können in den Artikeln entsprechend eingegeben werden.
Lege dann eine Kopie deiner Standardvorlage an. Öffne dazu den Vorlagen-Designer. Klicke dann auf der linken Seite auf "Neue Vorlage", wähle deine Standard-Vorlage aus und benenne diese Kopie entsprechend um, beispielsweise in "Standardvorlage 2-stellig". Öffne die neu angelegte Vorlage und wechsle in den Berechnungsteil dieser.
Klicke dazu links oben im Vorlagen-Designer unter "Berechnungen" auf "Ansicht > Verwendete Module". Nun im Fenster links oben auf "Ereignisbehandlungen" und im rechten Fenster auf "procedure ReportBeforePrint":

Suche dir hier den folgenden Eintrag heraus und lösche diesen:
DBText_Einzelpreis.DisplayFormat :=EinzelpreisFormatMitWaehrung + ';-' + EinzelpreisFormatMitWaehrung;
Trage stattdessen dann folgende Zeile ein:
DBText_Einzelpreis.DisplayFormat := '#,##0.00 €;-#,##0.00 €';
Somit wird der Einzelpreis auf dieser Vorlage mit zwei Nachkommastellen und der Währung € ausgegeben, unabhängig von der Einstellung unter den Stammdaten.
Barcode (Strichcode) auf Vorlage darstellen
Dieses Beispiel zeigt das Einfügen der Rechnungsnummer als Barcode oberhalb des Datums-Rechnungsblocks.
Öffne zuerst die gewünschte Vorlage mit dem Vorlagen-Designer und wähle im oberen Bereich das Element "DBBarCode" aus (hier rot markiert):

Klicke dann auf den gewünschten Platz auf der Vorlage:

Links oben kannst du auswählen, welche Information über den Barcode dargestellt werden soll (Rechnungsnummer, Kundennummer, Artikelnummer etc.). Dazu muss das Barcode-Feld auf der Vorlage ausgewählt sein.

Hier findest du eine Übersicht der Datenfelder in WISO MeinBüro Desktop.
In diesem Fall muss "M_ID" gewählt werden, die Vorgangsnummer. Abschließend kannst du noch das Format des Barcodes und die Strichbreite wählen. Klicke dazu mit der rechten Maustaste auf das Barcode-Feld und dann auf "Konfigurieren…".
Welcher Typ der richtige ist, kannst du eventuell der Anleitung deines Barcodescanners entnehmen.
Feld für die Artikelnummer vergrößern
Eine Verbreiterung der Spalte "Artikelnr." wirkt sich auf die anderen Spalten in der Vorlage aus. Verbreiterst du eine Spalte, musst du diesen Platz einer anderen Spalte wegnehmen. In dem folgenden Beispiel wurde die Spalte "Beschreibung" hierfür benutzt.
Als Erstes rufst du einen Vorgang auf, in dem man erkennen kann, wie breit effektiv die Spalte werden soll.

Öffne diese Vorlage mit dem Vorlagen-Designer. Jetzt musst du der Spalte "Beschreibung" etwas Breite wegnehmen. Dazu klickst du auf das Überschriftfeld und hältst am linken mittleren Punkt die Maus gedrückt und schiebst es so weit nach rechts, bis der Platz ausreichend erscheint.

Diese Prozedur muss nun auch für das Datenfeld der Position durchgeführt werden. Hier helfen dünne blaue Linien dir, dich an der schon bearbeiteten Überschrift zu orientieren.

Das Ganze sollte in der Angebotsvorlage auch für die Alternativposition gemacht werden.

Als Nächstes kannst du den freien Platz nutzen, um das Feld für die Überschrift nach Bedarf zu verbreitern.


Wie mit den Feldern der "Beschreibung", müssen auch hier das Datenfeld und die Alternativposition an die Breite der Überschrift angepasst werden.


Nun musst du die Änderungen auch in der Programmierung aktualisieren. Dazu benötigst du die aktuellen Koordinaten der geänderten Felder. Bitte wähle das Feld "Artikelnr." aus und klicke rechts mit der Maus, um das Kontextmenü zu erreichen. Hier wählst du "Position".

Da du bei dem Feld "Artikelnr." nur die Breite verändert hast, brauchst du auch nur diesen entsprechenden Wert.

Bei dem Feld "Beschreibung" hast du auch die Anfangsposition (Linksanschlag) des Feldes verändert. Also brauchst du neben der Breite auch den Wert für den Linksanschlag. Bitte notiere dir diese Werte.

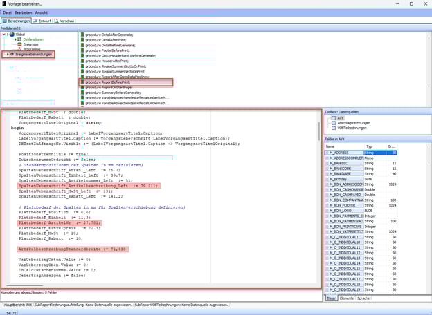
Jetzt wechselst du in den Bereich "Berechnungen". Falls die Ansicht auf der Berechnungsseite nicht so aussieht wie auf den folgenden Bildern, klickst du in der "Modulansicht" mit der rechten Maustaste in den freien Bereich, um auch hier ein Kontextmenü zu öffnen. Wähle dann den Punkt "Verwendete Module".

In den Berechnungen wählst du die "Ereignisbehandlung" aus und klickst auf der rechten Seite "procedure ReportBeforPrint" an. Im unteren Bereich der Seite kannst du nun die Programmierung sehen. Die markierten Bereiche sind relevant für die Aktualisierung der Koordinaten. Bitte trage hier die aktuellen Werte der Felder ein.
"Spaltenueberschrift_Artikelbeschreibung_left" ist der Linksanschlag der "Beschreibung" und bekommt in unserem Beispiel den Wert: 79,111
"ArtikelbeschreibungStandardbreite" bekommt den Wert: 71,430
"Platzbedarf_Artikelnr" bekommt den Wert: 27,781
Beim Eintragen deiner eigenen Werte in die Programmierung ist darauf zu achten, dass hier das Komma " , " durch einen Punkt " . " ersetzt wird.

Nachdem die Werte eingetragen wurden, klickst du mit der rechten Maustaste in das Feld und wählst die Option "Kompiliere das Script". Anschließend übernimmst du Änderungen über "Datei > Speichern" und schließt die Maske.
Wenn du nun in den Vorgang zurückkehrst, den du am Anfang aufgerufen hast, zeigt sich die effektive Veränderung.
