Die Erweiterung "Verträge & Designer"
Ergänze WISO MeinBüro Desktop um einen Editor für deine Druckvorlagen - egal ob Vorgänge oder Geschäftsbriefe. Außerdem kannst du mit dieser Erweiterung individuelle Verträge mit wenigen Klicks aufsetzen und abrechnen.
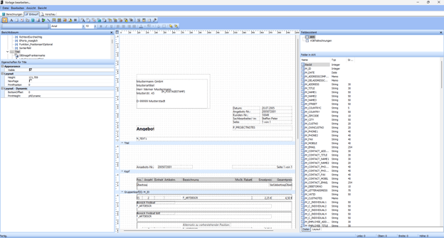
Druckvorlagen selbst gestalten
Gestalte deine Druckvorlagen Geschäftsbriefe ganz nach deinen Wünschen. Egal ob für Angebote, Aufträge, Lieferscheine oder Rechnungen. Dazu kannst du einfach eine bestehende Vorlagen kopieren und anpassen und Text- sowie Grafikelemente individuell platzieren und verändern. Näheres zur Vorlagengestaltung erfährst du hier: Vorlagen und Briefpapier gestalten mit dem Designertool

Verträge einfach digital abrechnen
Erstelle mit wenigen Klicks kundenspezifische Verträge in WISO MeinBüro Desktop. Aus diesen Verträgen kannst du problemlos (wiederkehrende) Rechnungen generieren und diese direkt an deine Kunden senden. Der gesamte Prozess ist schnell und unkompliziert, sodass du deine Verträge effizient und fehlerfrei abrechnen kannst. Mehr dazu erfährst du hier: Verträge verwalten

So testest und buchst du eine Erweiterung für WISO MeinBüro Desktop
- Starte die Software WISO MeinBüro Desktop.
- Öffne den Menüpunkt "Hilfe" und dann "Module: Test, Kauf, Übersicht".
- Wähle die gewünschte Erweiterung aus und klicke auf "Jetzt kaufen".
Du hast noch Fragen?
Kontaktiere uns und wir beraten dich gerne kostenlos und unverbindlich:
📞 02735 - 6474 103 (Mo. - Fr. 08:00 - 17:00 Uhr) | 📧 meinbuero@buhl.de