Verwendung der technischen Sicherheitseinrichtung (TSE) in WISO MeinBüro Desktop
Hier finden Sie eine Beschreibung zur Einrichtung der technischen Sicherheitseinrichtung (kurz TSE) in Deutschland
Was ist eine TSE?
Mit Ablauf der Fristverlängerung zum 31.03.2021 gilt in Deutschland eine Pflicht zur digitalen Signierung und Speicherung von Belegen mit Hilfe einer technischen Sicherheitseinrichtung (kurz TSE). Diese TSE kann beispielsweise in Form eines USB-Sticks, als reines cloudbasiertes System vorliegen. WISO MeinBüro Desktop arbeitet dafür auch in Deutschland mit dem langjährigen Partner fiskaltrust zusammen. Dieser hat sich bereits für unsere Kunden in Österreich bewährt hat, wo ähnliche Vorgaben schon seit einigen Jahren gelten.
Die Einrichtung der TSE Schritt für Schritt
Wichtig: Nehmen Sie die Einrichtung am Server vor! Für die Einrichtung werden Adminrechte benötigt!
- Die Einladung zu fiskaltrust per E-Mail
- Das Portal von fiskaltrust: AccountId und AccessToken
- Der Assistent für die TSE im Programm WISO MeinBüro Desktop
- Nur bei Verwendung der Kasse am Arbeitsplatz: localhost auf Ihren Servernamen ändern
- Nur bei Verwendung der Kasse am Arbeitsplatz: Port 1200 in der Windows-Firewall freigeben
- Drucken des Inbetriebnahmebelegs
- Den Assistenten erneut aufrufen
- Swissbit USB-Stick: Laufwerksbuchstaben fest zuweisen
- Nachmelden von Belegen (Sicherheitseinrichtung oder Singnaturerstellungseinheit ausgefallen)
- Export der Belegdaten
- Sicherung der Belegdaten
- Datenwiederherstellung und erneute Einrichtung der Dienste
- Bekannte Meldungen & Komplikationen
Die Einladung zu fiskaltrust per E-Mail
Sofern Sie Ihre TSE über uns erworben haben, erhalten Sie im Anschluss eine E-Mail mit einem Einladungslink zur Registrierung im fiskaltrust Portal.
Vergeben Sie ein "Passwort" und setzen Sie den Haken für die "AGB und Datenschutzerklärung". Klicken Sie anschließend auf "Weiter".

Der Nutzungsvertrag öffnet sich.

Prüfen Sie die Angaben und scrollen Sie nach unten. Tragen Sie hier "Ihren Namen" ein, bestätigen erneut die "AGB und Datenschutzerklärung" und klicken auf "Unterschreiben".

Herzlichen Glückwunsch: Sie sind nun als Kassenbetreiber bei fiskaltrust registriert! Die Übersichtsseite des fiskaltrust Portals öffnet sich im Anschluss.
Das Portal von fiskaltrust: AccountId und AccessToken
Das Portal von fiskaltrust erscheint erst einmal recht umfangreich. Für Sie ist allerdings das Wenigste davon wirklich wichtig. Für den Zugriff mit dem Programm WISO MeinBüro Desktop auf Ihren fiskaltrust Account werden zwei Eingaben aus dem fiskaltrust Portal benötigt:
Die AccountId und der AccessToken.
Wir zeigen Ihnen wo Sie diese Informationen finden, da diese gleich im Anschluss in der Software WISO MeinBüro Desktop für die Einrichtung benötigt werden. Diese Angaben finden Sie im fiskaltrust Portal auf der linken Seite im Bereich "Ihre Firma (hier in Screenshot als Testfirma bezeichnet) > Übersicht".

Scrollen Sie hier zum "API-Zugriff" (die Daten sind hier im Screenshot unkenntlich gemacht).

Lassen Sie die Seite geöffnet und begeben sich in das Programm WISO MeinBüro Desktop.
Der Assistent für die TSE im Programm WISO MeinBüro Desktop
Öffnen Sie im Programm WISO MeinBüro Desktop den Menüpunkt "Stammdaten > Einstellungen".

Klicken Sie darin auf "Kasse", dann "Fiskaltrust".

Hinweis: Steht Ihnen dieser Menüpunkt nicht zur Verfügung, stellen Sie sicher dass Sie sich auf der aktuellen Version befinden (Menüpunkt "Hilfe > Online Update"). Dieses Update wird nach und nach für alle Nutzer der Software WISO MeinBüro Desktop freigegeben, probieren Sie es also gegebenenfalls am nächsten Tag erneut. Als Nutzer der MeinBüro-Cloud wird Ihnen dieses Update übrigens automatisch aufgespielt.
Starten Sie nun den Assistenten:

Der Assistent zur technischen Sicherheitseinrichtung öffnet sich:

Schritt 1: Konto erstellen
Dieser Schritt ist nicht nötig, sofern Sie Ihre TSE über uns erworben, Ihre Einladungsmail zu fiskaltrust bereits erhalten und ein Passwort vergeben haben (also so, wie es oben in diesem FAQ-Eintrag beschrieben ist). Sollten Sie die TSE nicht über uns erworben haben und noch kein Konto bei fiskaltrust besitzen, registrieren Sie sich bitte durch Klick auf Konto erstellen.
Schritt 2: Einrichtung der TSE
Klicken Sie auf Einrichtung starten. In diesem Schritt werden "AccountId" und "AccessToken" aus dem fiskaltrust Portal benötigt.

Wir erinnern uns: "AccountId" und "AccessToken" finden Sie im fiskaltrust Portal auf der linken Seite im Bereich "Ihre Firma (hier in Screenshot als Testfirma bezeichnet) > Übersicht".

Sie können die "AccountId" und den "AccessToken" durch Klick auf das markierte Symbol kopieren und im Programm WISO MeinBüro Desktop im entsprechenden Feld per Rechtsklick wieder einfügen (oder auch per Strg + v).

Zur "Standardort Nummer": Falls Sie mit einer Kasse an einem einzigen Standort eintragen, geben Sie dort eine 1 ein.
Falls Sie an verschiedenen Standorten eine Kasse betreiben, geben Sie dort die passende "Standort Nummer" ein. Durch Klick auf "Standort-Seite" landen Sie in der Übersicht Ihrer Standorte im fiskaltrust-Portal. Hier können Sie die entsprechende Nummer übernehmen und im Assistenten in der Software WISO MeinBüro Desktop eintragen.
Klicken Sie auf "Nächster Schritt", nachdem Sie die Daten (hier unkenntlich gemacht) eingefügt haben.
Schritt 3: Die Auswahl der TSE
Im letzten Schritt des Assistenten wählen Sie nun die "Signatur-Erstellungs-Einheit" aus, die Sie verwenden möchten beziehungsweise bereits von uns erworben haben.
Folgende Varianten stehen hier aktuell zur Auswahl:
- Signatur-Erstellungs-Einheit "Swissbit"

Swissbit entspricht dabei dem hier gezeigten USB-Stick, den Sie auch über uns erwerben können. Als "Gerätepfad" wählen Sie das Laufwerk aus, unter dem Ihr Swissbit USB-Stick unter Windows erkannt wird. Der USB-Stick gehört in den Rechner, an dem Sie die Einrichtung der TSE im Programm WISO MeinBüro Desktop vornehmen, also den Server. Haben Sie nur eine Installation, entspricht diese dem Server.
Wichtig dabei: Der Laufwerksbuchstabe kann im Nachhinein nicht mehr geändert werden! Wird der Stick entfernt und wieder eingesteckt kann dies unter Windows aber dazu führen, dass für den Stick beim nächsten Mal ein anderer Laufwerkbuchstabe verwendet wird. Daher finden Sie weiter unten noch eine Beschreibung dazu, wie Sie später in Windows einem USB-Speicher einen festen Laufwerkbuchstaben zuordnen können: Swissbit USB-Stick: Laufwerksbuchstaben fest zuweisen
Klicken Sie anschließend auf "Nächster Schritt" um die Einrichtung abzuschließen.
Durchführung der Einrichtung
Durch Klick auf "Jetzt erstellen" werden in Ihrem fiskaltrust Portal die nötigen Einträge erstellt und der dazugehörige Dienst auf Ihrem Rechner installiert.

Gegebenenfalls öffnet sich unter Windows kurz die Benutzerkontensteuerung. Bestätigen Sie diese.
Im Anschluss sehen Sie diese Erfolgsmeldung. Bis alles abgeschlossen ist und die grünen Haken erscheinen kann es einen Moment dauern.

Sie verwenden Ihre Kasse direkt am Server, beispielsweise bei einer Einzelplatzversion? Dann ist die Einrichtung jetzt abgeschlossen! Lesen Sie hier weiter: Drucken des Inbetriebnahmebelegs
Falls sich die Kasse an einem anderen Rechner befindet, gilt es noch zwei Schritte vorzunehmen: Die Anpassung des Service-Eintrags auf den Servernamen und die Freigabe des Ports 1.200 in Ihrer Windows-Firewall. Dies zeigen wir Ihnen hier:
Nur bei Verwendung der Kasse am Arbeitsplatz: localhost auf Ihren Servernamen ändern
Falls die Einrichtung der TSE am Server geschieht, die Kasse aber an einem anderen Rechner im Netzwerk verwendet werden soll, gilt es den Eintrag localhost durch den Namen Ihres Servers zu ersetzen. Dies klingt komplizierter, als es ist.

Ihren Computernamen können Sie ganz schnell herausfinden:
Führen Sie die Schritte (wie bei der Einrichtung des TSE Assistenten) am Server durch. Öffnen Sie hier die "Eingabeaufforderung". Drücken Sie dazu die Windowstaste oder klicken Sie ganz links unten in Windows auf das Windows-Logo, so dass sich das Startmenü öffnet. Geben jetzt "cmd" ein, gefolgt von der Entertaste.

Die "Eingabeaufforderung" öffnet sich.

Geben Sie hier "hostname" ein und drücken die Entertaste.

Sie sehen nun in der Zeile darunter den Namen Ihres Computers (in diesem Beispiel haben wir ihn passenderweise Servername genannt, bei Ihnen lautet er selbstverständlich anders). Zurück im Programm WISO MeinBüro Desktop tauschen Sie nun den Eintrag "localhost" durch Ihren Servernamen aus. Den Rest lassen Sie so stehen wie zuvor.

Nur bei Verwendung der Kasse am Arbeitsplatz: Port 1200 in der Windows-Firewall freigeben
Damit Sie von Ihrem Kassen-Arbeitsplatz eine Kommunikation zum Fiskaltrust Dienst auf Ihrem Server herstellen können, ist die Freigabe des Ports 1200 in der Windows-Firewall nötig.
Falls Sie die Windows-Firewall nicht im Einsatz haben, überspringen Sie diesen Punkt und lesen hier weiter: Drucken des Inbetriebnahmebelegs
Setzen Sie eine andere Firewall ein, geben Sie darin den Port TCP Port 1200 als eingehende Regel frei. Wenden Sie sich bei Fragen dazu an Ihren Admin oder den Hersteller Ihrer Firewall.
Führen Sie die Schritte (wie bei der Einrichtung des TSE Assistenten) am Server durch. Drücken Sie jetzt die Windowstaste oder klicken Sie ganz links unten in Windows auf das Windows-Logo, so dass sich das Startmenü öffnet. Geben jetzt "wf.msc" ein, gefolgt von der Entertaste.

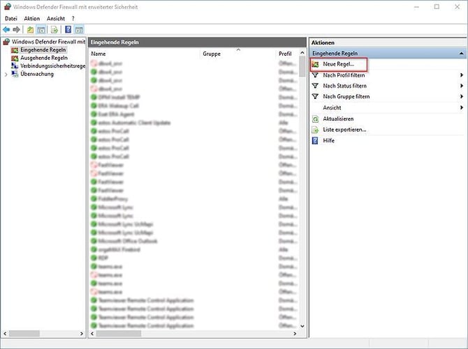
Die Windows Defender Firewall öffnet sich. Klicken Sie hier auf Eingehende Regeln.

Klicken Sie rechts auf Neue Regel...:

Ein Assistent mit fünf Schritten öffnet sich.
- Wählen Sie im ersten Schritt "Port" und klicken auf Weiter.
- Lassen Sie den Haken bei "TCP" gesetzt und geben Sie unten bei Bestimmte lokale Ports den Wert "1200" ein. Klicken Sie auf Weiter.
- Lassen Sie den Haken bei "Verbindung zulassen" gesetzt und klicken auf Weiter.
- Lassen Sie die drei Haken im nächsten Schritt gesetzt und klicken auf Weiter.
- Tragen Sie als Name beispielsweise "MeinBüro TSE" ein und klicken auf Fertig stellen.
Sie können nun die Einstellungen für die Windows Defender Firewall wieder schließen und im nächsten Schritt weitermachen.
Drucken des Inbetriebnahmebelegs
Nach erfolgreicher Einrichtung sieht der Bereich "Stammdaten > Einstellungen... > Kasse > Fiskaltrust" bei Ihnen etwa so aus:

Um Ihre TSE in Betrieb zu nehmen, gilt es nun noch den Inbetriebnahmebeleg zu drucken. Klicken Sie dazu auf "Weitere Funktionen > Inbetriebnahme".

Ihr Inbetriebnahmebeleg wird nun ausgedruckt. Mit diesem kann die Kasse beim Finanzamt angemeldet werden. Wenden Sie sich bei Fragen dazu am besten an Ihren Steuerberater oder direkt an Ihr zuständiges Finanzamt.
Ihre TSE ist somit einsatzbereit!
Den Assistenten erneut aufrufen
Falls nötig können Sie den Assistenten durch Klick auf "Weitere Funktionen > Einrichtung starten" erneut aufrufen.

Swissbit USB-Stick: Laufwerkbuchstabe fest zuweisen
Im Assistenten zur TSE Einrichtung im Programm WISO MeinBüro Desktop wird für den Swissbit USB-Stick auch der Laufwerkbuchstabe festgelegt, unter dem der Stick an Ihrem PC erkannt wird. Dieser Laufwerkbuchstabe lässt sich im Nachhinein in der Software WISO MeinBüro Desktop nicht mehr ändern, jedoch lässt sich direkt unter Windows der Laufwerkbuchstabe für den Stick festlegen.
Falls Sie sich nicht sicher sind, welcher Laufwerkbuchstabe dem Stick in der Software WISO MeinBüro Desktop zugeordnet ist, öffnen Sie den Assistenten zur TSE durch Klick auf "Weitere Funktionen > Einrichtung starten".

Gehen Sie den Assistenten bis zu diesem Schritt durch und notieren Sie sich den Gerätepfad (den Laufwerksbuchstaben).

Sie können den Assistenten jetzt bereits wieder über "Abbrechen" schließen.
Nun kann der Laufwerksbuchstabe für Ihren Swissbit USB-Stick fest zugewiesen werden. Tragen Sie dazu ganz einfach links unten in der Suchmaske von Windows das Wort "Festplattenpartition" ein und öffnen Sie die Anwendung "Festplattenpartitionen erstellen und formatieren".

Die Datenträgerverwaltung öffnet sich.
In der Übersicht der Laufwerke finden Sie nun Ihren Swissbit USB-Stick. Klicken Sie in mit der rechten Maustaste auf den Swissbit USB-Stick und wählen die Option "Laufwerkbuchstaben und -Pfade ändern...". Klicken Sie auf "Ändern" und wählen dann den Laufwerkbuchstaben aus, der im Programm WISO MeinBüro Desktop für den Stick zugewiesen wurde. Bestätigen Sie mit "OK" und die Meldung im Anschluss mit "Ja".
Dem Swissbit USB-Stick ist somit der Laufwerkbuchstabe fest zugewiesen.
Nachmelden von Belegen
Steht beispielsweise der Hinweis Sicherheitseinrichtung ausgefallen oder Signaturerstellungseinheit ausgefallen auf dem Bon, konnte kurzzeitig keine Kommunikation mit fiskaltrust hergestellt werden. Es ist erforderlich die Belege in diesem Fall später nachzumelden.
Begeben Sie sich dafür im Programm WISO MeinBüro Desktop in die fiskaltrust-Einstellungen unter "Stammdaten > Einstellungen > Kasse > fiskaltrust", klicken hier auf "Weitere Funktionen" und dann auf "nachmelden".

Im folgenden Fenster haben Sie nun die Möglichkeit, die Belege nachzumelden und diese somit an fiskaltrust zu übermitteln, sobald eine Signierung wieder möglich ist.
Export der Belegdaten
Sie können jederzeit (beispielsweise im Fall einer Prüfung) einen Export Ihrer Daten ausführen. Diese Funktion finden Sie ebenfalls in den Kasseneinstellungen unter "Stammdaten > Einstellungen > Kasse > fiskaltrust" durch Klick auf "Weitere Funktionen" und dann "Daten Export ausführen".

Sicherung der Belegdaten
Haben Sie das Rund-um-sorglos-Paket abgeschlossen, werden Ihre Belegdaten und Signaturen automatisch in einem Onlinearchiv für den Fall von Hardwareschäden oder Diebstahl gesichert.
Die Datensicherung der Software WISO MeinBüro Desktop sichert diese Daten aber ebenfalls mit. Dabei spielt keine Rolle, ob sie die "normale" Datensicherung oder unser Modul Sicherung+ verwenden. Auch der Ort der Sicherung (lokal oder in die Cloud) spielt dabei keine Rolle.
Sicherung über die manuelle Datensicherung
Starten Sie Ihre manuelle Datensicherung wie gehabt unter "Datei > Datensicherung > Manuelle Datensicherung". Hier gilt es nur noch der Haken bei "Fiskaltrust sichern" zu setzen, damit auch die Belegdaten mit gesichert werden. Das Programm WISO MeinBüro Desktop merkt sich diese Einstellung automatisch für die Zukunft.

Sicherung über die Automatische Datensicherung
Falls Sie eine automatische Datensicherung über das Modul Sicherung+ eingerichtet haben, öffnen Sie die Einstellungen dafür noch einmal und ergänzen diese um den Fiskaltrust. So werden die Belegdaten in Zukunft auch darüber automatisch mit gesichert.
Öffnen Sie die Einstellungen für die automatische Datensicherung unter "Datei > Datensicherung > Automatische Cloud-Datensicherung". Setzen Sie hier den Haken bei "Fiskaltrust".

Bestätigen Sie dies im Anschluss über OK.
Eine ausführliche Beschreibung zur Einrichtung von Sicherung+ finden Sie hier: So geht´s: Datensicherungen in WISO MeinBüro Desktop inkl. Modul Sicherung+
Datenwiederherstellung und erneute Einrichtung der Dienste
Falls Sie Ihre Daten gesichert haben und Ihre Software WISO MeinBüro Desktop beispielsweise auf einem neuen Server wiederherstellen möchten, ist dies möglich. Sofern Sie die TSE auf diesem neuen Rechner weiter verwenden möchten, ist es erforderlich nach der Datenwiederherstellung nochmal die Einrichtung der Dienste über den TSE Assistenten im Programm WISO MeinBüro Desktop abzuschließen. Wie das geht, sehen Sie hier:
Die Datenwiederherstellung
Die Datenwiederherstellung finden Sie im Menüpunkt "Datei > Daten wiederherstellen...". Wählen Sie hier wie gehabt Ihre Datensicherung aus. Setzen Sie unten den Haken oder Klicken Sie auf die Funktion "Alles markieren". Der Punkt Fiskaltrust wiederherstellen (für alle Mandanten) ist somit angehakt.

Führen Sie anschließend wie gehabt über "Datenwiederherstellung starten" die Datenwiederherstellung durch.
Nach Abschluss der Datenwiederherstellung stehen somit sämtliche zuvor gesicherten Belegdaten von fiskaltrust wieder auf Ihrem System zur Verfügung.
Falls auf diesem Rechner die TSE verwendet werden soll, richten Sie nach der Datenwiederherstellung den Dienst noch einmal ein.
Öffnen Sie dazu den Menüpunkt "Stammdaten > Einstellungen... > Kasse > Fiskaltrust". Klicken Sie hier auf "Weitere Funktionen > Einrichtung starten".

Klicken Sie hier auf "Konfiguration übernehmen":

Wählen Sie im nächsten Schritt "Einrichtung starten".

Gegebenenfalls öffnet sich unter Windows kurz die Benutzerkontensteuerung. Bestätigen Sie diese. Erscheint der grüne Haken ist die Einrichtung des Dienstes abgeschlossen. Die TSE ist somit durch Klick auf "Fertig" einsatzbereit!

Bekannte Meldungen & Komplikationen
Meldung "Beim Signieren der Einlage / Entnahme ist ein Fehler aufgetreten."
Erhalten Sie die nachstehende Meldung, ist ein Neustart des Fiskaltrust-Dienstes erforderlich.
Beim Signieren der Einlage / Entnahme ist ein Fehler aufgetreten
(Die Serververbindung konnte nicht hergestellt werden. -
URL:http://localhost:1200/fiskaltrust/ -
SOAPAction:http://tempuri.org/IPOS/Sign)
Schließen Sie bitte die Meldung sowie das Programm WISO MeinBüro Desktop. Öffnen Sie anschließend den Taskmanager über die Tastenkombination "Strg + Umschalttaste (Shift) + Esc" oder durch einen Klick in die Taskleiste mit der "rechten Maustaste > Task-Manager". Alternativ nutzen Sie die bekannte Tastenkombination "Strg + Alt + Entf" und starten den Task-Manager über den damit geöffneten Sperrbildschirm. Wechseln Sie in diesem in den Reiter "Dienste" und suchen den Eintrag "Mein Büro Fiskaltrust (TSE)". Klicken Sie diesen mit der rechten Maustaste an, werden Ihnen die Optionen "Anhalten" und "Starten" angeboten, welche Sie bitte nacheinander ausführen.

Haben Sie den Dienst damit einmal gestoppt und erneut gestartet, öffnen Sie bitte wieder das Programm WISO MeinBüro Desktop und prüfen Sie den Sachverhalt erneut.
Hinweis: Der Wortlaut der Meldung kann sich hinsichtlich der zweiten Spalte "http://localhost:1200" bei Ihnen unterscheiden, wenn die TSE an einem Server, Ihre Kasse aber über einen Client betrieben wird. Der Neustart des Dienstes ist auf dem System erforderlich, an welchem die TSE angeschlossen und eingerichtet ist.